Bernhard Tittelbach
Kontakt
Jabber: xro at jabber punkt tittelbach punkt at- e-mail: xro at realraum punkt at
- Matrix: @xro:matrix.tittelbach.at
Funktion @ r3
- Kassier 2009-2015
- Obmann 2015-2017
- Schriftführer 2017-2019
- Rechnungsprüfer 2019-2021
- Ansprechperson für 3D Drucker, Lasercutter, Tesla-Labortisch
- r3ledger System
- Raumautomatisierung: Lichtsteuerrung, MQTT, Sensoren, SpaceAPI, Lüftung
- NOC
Tasker for Android
| 2025-11-09 09:25 | Enable/Disable SIP with Tasker for Android tasker sip android For various purposes you might want to enable or disable your android inbuilt SIP phone with tas… | tasker, sip, android | |
| 2020-01-20 00:12 | Guthaben / Prepaid Drinks Tally for Android tasker drinks guthaben android In our hackerspace we pay drinks into a cash safe. You can only pre-pay or exact-pa… | tasker, drinks, guthaben, android | |
| 2020-01-18 16:06 | Call Log with Tasker for Android tasker calllog android This implements logging of ingoing and outgoing calls to your calendar. I use an extra Nextcloud calen… | tasker, calllog, android |
BeagleBone Black
Diverse Daten
- linguistikwochen08-haskell-folien.pdf (Vortrag: Einführung in Haskell)
- linugistikwochen08-python-vortrag.pdf (Vortrag: Einführung in Python)
- handout_angriff_auf_estland.pdf (Vortrag: Angriff auf Estland)
- realraum-vorstellung.pdf (Vortrag am Grazer Linuxtag 09)
- realraum_folien_mit_beamer.tar.gz (Latex Beamer Vorlagen)
Notes to Self
Vereinsbuchhaltung Software
(incomplete)
realraum git-svn to individual git repos
git svn clone -A ~r3/authors_transform_svn_git.txt https://svn.spreadspace.org/realraum realraum-svn git clone <github repo> cd <github repo> git pull --rebase ..../realraum-svn # discard all but subdir and make subdir new root git filter-branch -f --subdirectory-filter <subdir> -- --all # remove a subdir1..2 from the git repository and history for subdir (subidr1 subdir2) git filter-branch -f --index-filter "git rm --cached --ignore-unmatch -r $subdir" --prune-empty HEAD # remove svn-id info git filter-branch -f --msg-filter 'sed -e "/git-svn-id:/d"' -- --all rm -rf .git/refs/original/ && git reflog expire --all && git gc --aggressive --prune git push -f origin master
# remove all subdires / files from history except x,y,z # (note you need --tree-filter since this actually checks out the tree for each command, otherwise the zsh globbing pattern would not work # note --index-filter would not check out the working tree, thus only git commands work there) git filter-branch -f --tree-filter "zsh -3 --extendedglob -c 'rm -rfv *~x~y~z(N)'" --prune-empty HEAD
Sonstiges
Control your EH2024 Badge via Homeassistant
Ohropax Earplug Sleep or Music Review
Sansa Clip Zip Battery Mod
Met Blubber Zähler mit ZigBee
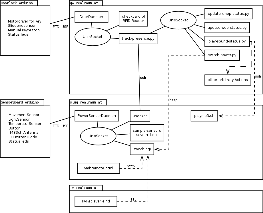
Skizze der Realraum Tuer&Sensor Komponenten
Realraum Tuer&Sensor Anwesenheits-Entscheidungsalgorithmus
Realraum Sensor und rf433ctl Board
Ein/Aus Schalter für eine MX900
HDR Versuch mit qtpfsgui
Andere Alte Projekte
- SWEB SourceForge
GriCal Plugin Test: realraum previous events
<grical reverse='1' jsonuri='http://grical.realraum.at/s/?query=!realraum%20{today-90}%20{today+5}&view=json' />






