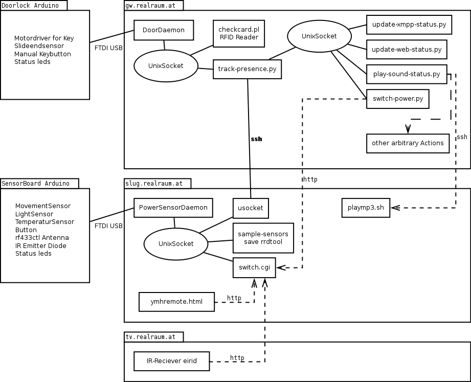
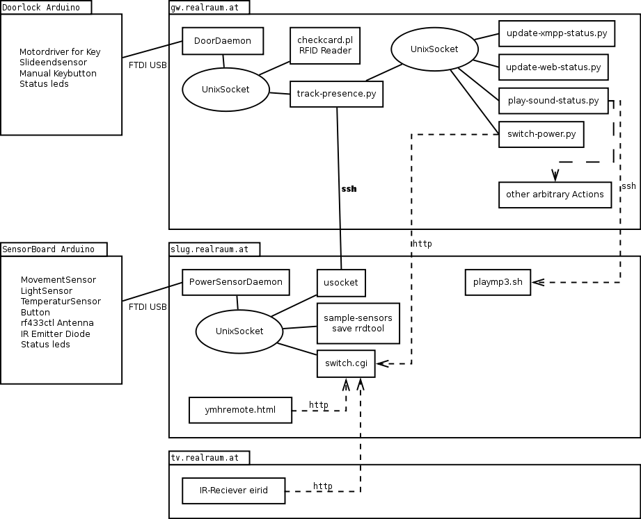
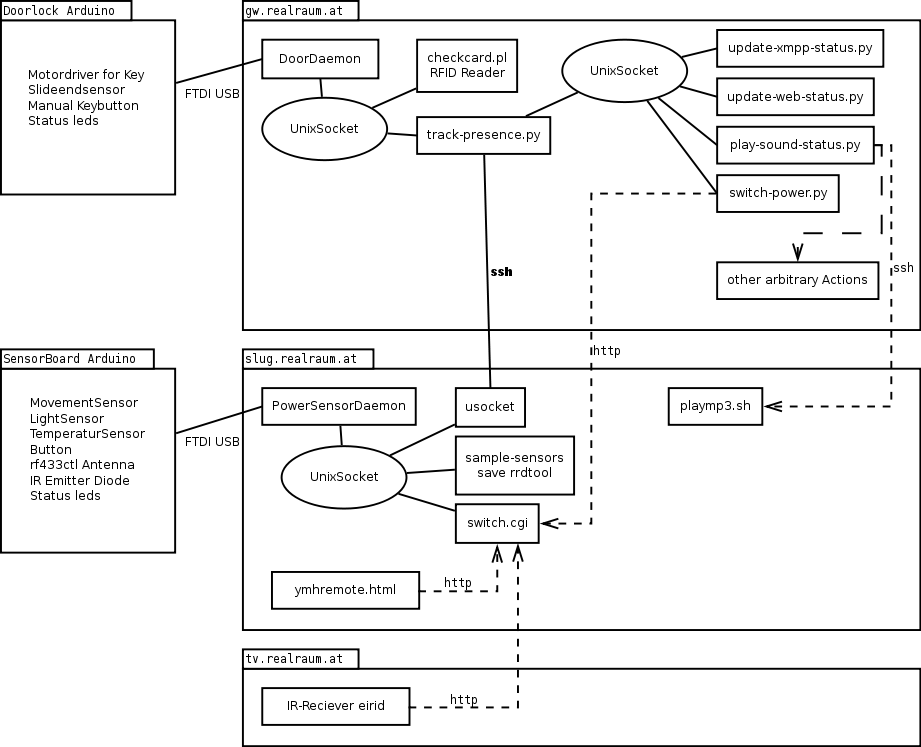
Direct link to originalBack to roomauto:dataflowBack to top doorpowersensordaemons.png Share via Share via... Twitter LinkedIn Facebook Pinterest Telegram WhatsApp Yammer Reddit TeamsRecent ChangesSend via e-MailPrintPermalink × Size of this preview: 800 × 648 pixels. Other resolutions: 92 × 74 pixels 230 × 186 pixels 460 × 373 pixels 690 × 560 pixels 921 × 747 pixels xro:doorpowersensordaemons.png ( 921 × 747 pixels ) Information Date:2025-11-09 09:25Filename:doorpowersensordaemons.pngFormat:PNGSize:73KBWidth:921Height:747 References for dataflowxro This list might not be complete due to ACL restrictions and hidden pages. Metadata Exif IPTC /srv/dokuwiki/data/pages/roomauto/dataflow.txt Last modified: 2025-11-09 09:25by 127.0.0.1